Prévue précédemment pour le mois de mars, la mise à jour Shanghai aura finalement lieu le 12 avril.
Ethereum : compte à rebours lancé pour la mise à jour Shanghai
La transition d’Ethereum vers le mécanisme de consensus de la Preuve d’enjeu va bientôt être complétée. La dernière pièce qui manquait au puzzle sera très prochainement ajoutée. Finalement, après un long suspens. Ainsi, lors de l’appel de la couche d’exécution #156 des développeurs, ces derniers ont retenu la date du 12 avril pour mettre en ligne la mise à jour Shanghai.
Cette étape marquera ainsi l’achèvement du Merge Ethereum. Avec l’arrivée de l’Upgrade Shanghai ou Shapella, les validateurs qui ont stakés leurs jetons ETH pourront enfin les débloquer. On rappelle au passage que pour être considéré comme validateur du réseau, il fallait staker un minimum de 32 ETH. Cela représente la bagatelle de 56 000 $ au cours actuel (1 750 $) de la crypto.
NB: Shapella est un mot composé des deux mises à jour Ethereum qui seront exécutées le 12 avril : Shanghai et Capella. La subtilité entre les deux est d’ordre technique. L’upgrade Shanghai ne concerne que le côté exécution d’Ethereum. Tandis que Capella est celle qui se produira sur la couche de consensus.
Une blockchain toujours en construction
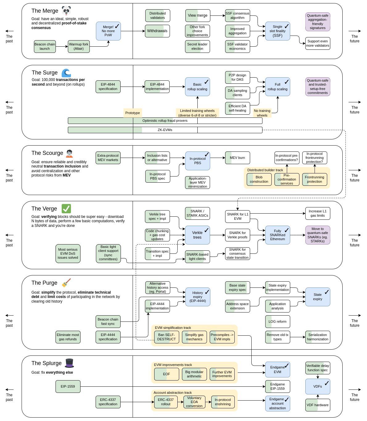
Malgré son passage vers la PoS, le merge n’est que la première section de l’objectif de scalabilité d’Ethereum. D’après la feuille de route qu’avait partagé Vitalik Buterin, la blockchain en est qu’à 55 % de son développement. En effet, Ethereum doit encore finaliser cinq sections : the Surge, the Scourge, the Verge, The Purge, et the Splurge.
Avec the Surge, les développeurs comptent améliorer la scalabilité du réseau passant de 10 à 12 transactions par seconde jusqu’à 100 000. Quant à The Scourge, Vitalik Buterin explique que celui-ci devrait “garantir une inclusion des transactions fiable et équitable, crédible et neutre, et résoudre les problèmes liés aux MEV”. Quant à The Verge, cette section devrait faciliter la vérification des blocs. The Purge vise pour sa part à simplifier le protocole en éliminant les problèmes techniques et limiter les coûts de participation au réseau. Enfin, the Splurge se veut être la finalisation de la blockchain.
Morale de l’histoire : La patience est le sourire de l’âme ! Les validateurs d’Ethereum se frottent déjà les mains avec cette nouvelle.





